SNMP Software: IRT SNMP GUI Software.

FEATURES:


      Communication with up to 8 frames.
      Easy to use tree structure.
      Monitor and control SNMP functions.
      5 second polling option.
      In built Trap receiver.

Brochure  

Software  MIBs

GENERAL:


The IRT SNMP software is a simple Windows based1 program for monitoring and controlling IRT cards fitted with SNMP capability via a computer acting as a Network Management System (NMS).

Up to 8 frame IP addresses can be accessed and individually named.

The structure is a tree structure requiring just a mouse click to open folders corresponding to the frame and to individual cards installed within the frame.

By clicking on a module position, information about the module is updated. A module can also be polled automatically every 5 seconds.

A Trap is an alarm function automatically sent, if enabled, to the NMS without being prompted by the NMS to do so. With the Trap receiver function turned on2, Traps are automatically received and displayed. Traps can be individually acknowledged, and individually or all deleted.

The IRT SNMP software is available free as a download from IRT's website.

Note: requires to be run in conjunction with SNMP MIBs of modules of interest, also downloadable from web site.



1: Designed for use on Windows Server 2003 and XP.

2: Third party SNMP and TRAP receiving software must be disabled before using this function.


TECHNICAL SPECIFICATIONS:


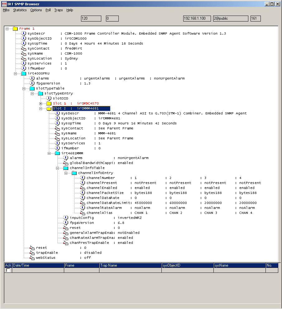
Typical screen shot with one of the slots (slot 2: MMM-4681 card) expanded, and Trap receiver turned ON:





Due to our policy of continuing development, these specifications are subject to change without notice.